红包
  • 注册
  • 实用工具资源 实用工具资源 关注:381 内容:530

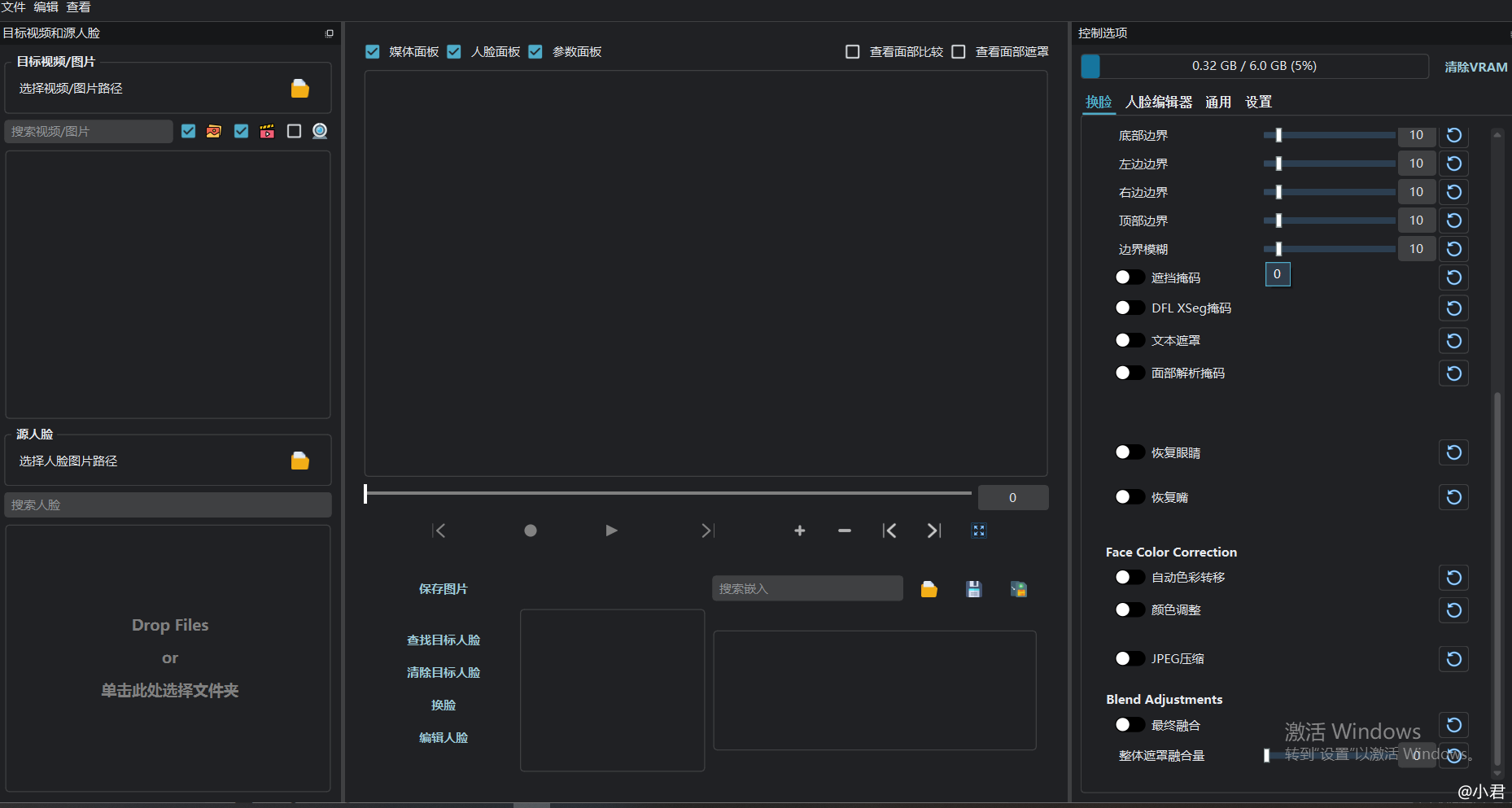
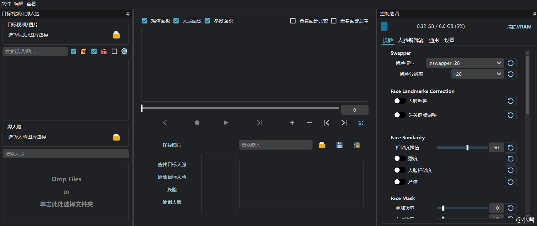
    继续分享一款 AI实时换脸可单张图片进行脸型修改

  • 查看作者
  • 打赏作者
  • 79
  • 实用工具资源
  • 单张图片即可实时换脸 可图片换脸 

    rope升级版,帧数翻倍 可以使用dfl直播模型进行脸型修改 这一款适合做海外项目精聊类型的 外面公群收费大几千u一个月的

    这款相比自己用dfl训练的模型效果稍差一点点 但是比其他市面上的也要好很多 优化了帧数和换脸时卡顿问题

    打个小小的广告 如果有需要定制模型 可以联系我 

    继续分享一款 AI实时换脸可单张图片进行脸型修改

    继续分享一款 AI实时换脸可单张图片进行脸型修改

    使用这个软件需要电脑配置稍高一点 不然带不动,因为是用python打包的 会误报添加信任即可 有什么不懂的都可以来交流 互相学习 

    通过网盘分享的文件:VisoMaster v0.1.5-tensorrt.zip

    链接: https://pan.baidu.com/s/12Y3X7jNWB6mfoi252bZhiw?pwd=vx7k 提取码: vx7k 

    --来自百度网盘超级会员v5的分享

    牛6666

    回复
    1
    回复

    能不能做视频刷脸?

  • 小君可以 这款是可以图片换视频的脸的
    拉黑 1个月前 电脑端回复
  • 小君但是电脑配置显卡要6g显存以上
    拉黑 1个月前 电脑端回复
  • 回复

    6666

    回复

    1111

    tg:@YeezyUncle

    回复

    T美国SSN/DL正反+自拍/全球企业套件/@srkqqzj

    回复

    TG助手广告代发@tgzs2202

    回复

    666

    回复

    66666666

    回复
    5555
    回复

    请登录之后再进行评论

    登录
    • 大版主
    • 小版主

    暂没有数据

    暂没有数据

    实用工具资源
  • 今日 0
  • 内容 530
  • 关注 381
  • 赚金币
  • 实时动态
  • 偏好设置
  • 帖子间隔 侧栏位置: